
Business Driven Technology 6th Edition by Paige Baltzan
Edition 6ISBN: 9780073376905
Business Driven Technology 6th Edition by Paige Baltzan
Edition 6ISBN: 9780073376905 Exercise 13
Keeping Time
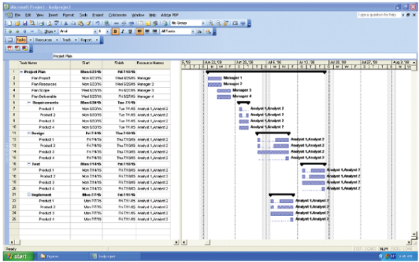
Time Keepers Inc. is a small firm that specializes in project management consulting. You are a senior project manager, and you have recently been assigned to the Tahiti Tanning Lotion account. The Tahiti Tanning Lotion company is currently experiencing a 10 percent success rate (90 percent failure rate) on all internal IT projects. Your first assignment is to analyze one of the current project plans being used to develop a new CRM system (see Figure AYK.1).
Project Focus
Review the project plan and create a document listing the numerous errors in the plan. Be sure to also provide suggestions on how to fix the errors.
FIGURE AYK.1 Sample Project Plan

Time Keepers Inc. is a small firm that specializes in project management consulting. You are a senior project manager, and you have recently been assigned to the Tahiti Tanning Lotion account. The Tahiti Tanning Lotion company is currently experiencing a 10 percent success rate (90 percent failure rate) on all internal IT projects. Your first assignment is to analyze one of the current project plans being used to develop a new CRM system (see Figure AYK.1).
Project Focus
Review the project plan and create a document listing the numerous errors in the plan. Be sure to also provide suggestions on how to fix the errors.
FIGURE AYK.1 Sample Project Plan

Explanation
List of errors in the sample project pla...
Business Driven Technology 6th Edition by Paige Baltzan
Why don’t you like this exercise?
Other Minimum 8 character and maximum 255 character
Character 255

